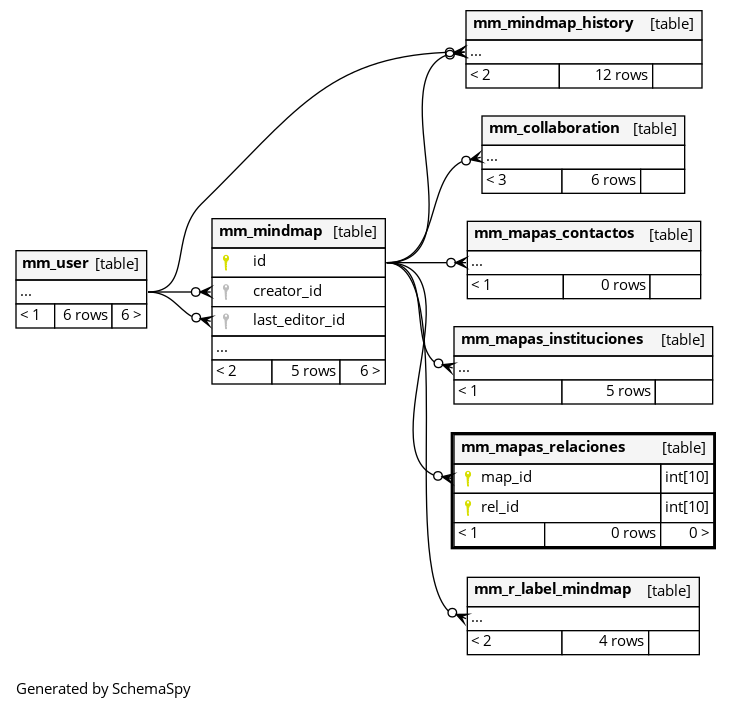
Columns
| Column | Type | Size | Nulls | Auto | Default | Children | Parents | Comments | |||
|---|---|---|---|---|---|---|---|---|---|---|---|
| map_id | INT | 10 | null |
|
|
||||||
| rel_id | INT | 10 | null |
|
|
Indexes
| Constraint Name | Type | Sort | Column(s) |
|---|---|---|---|
| PRIMARY | Primary key | Asc/Asc | map_id + rel_id |
| FKD2731B6C3A308352 | Performance | Asc | map_id |

