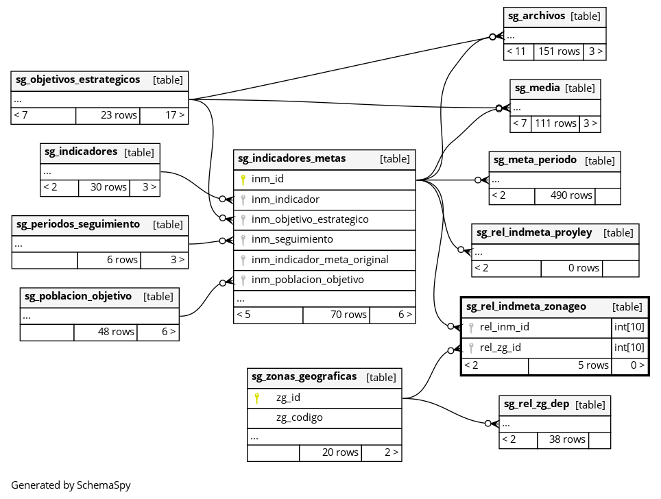
Columns
| Column | Type | Size | Nulls | Auto | Default | Children | Parents | Comments | |||
|---|---|---|---|---|---|---|---|---|---|---|---|
| rel_inm_id | INT | 10 | √ | null |
|
|
|||||
| rel_zg_id | INT | 10 | √ | null |
|
|
Indexes
| Constraint Name | Type | Sort | Column(s) |
|---|---|---|---|
| fk_rel_inm_id | Performance | Asc | rel_inm_id |
| fk_rel_zg_id | Performance | Asc | rel_zg_id |

