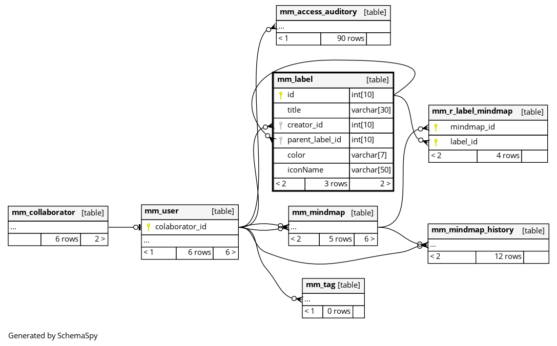
Columns
| Column | Type | Size | Nulls | Auto | Default | Children | Parents | Comments | ||||||
|---|---|---|---|---|---|---|---|---|---|---|---|---|---|---|
| id | INT | 10 | √ | null |
|
|
||||||||
| title | VARCHAR | 30 | null |
|
|
|||||||||
| creator_id | INT | 10 | null |
|
|
|||||||||
| parent_label_id | INT | 10 | √ | null |
|
|
||||||||
| color | VARCHAR | 7 | null |
|
|
|||||||||
| iconName | VARCHAR | 50 | null |
|
|
Indexes
| Constraint Name | Type | Sort | Column(s) |
|---|---|---|---|
| PRIMARY | Primary key | Asc | id |
| creator_id | Performance | Asc | creator_id |
| FK69233795C22EC459 | Performance | Asc | parent_label_id |
| parent_label_id | Performance | Asc | parent_label_id |

